忍者ブログ
主にゲームと二次創作を扱う自称アングラ系ブログ。 生温い目で見て頂けると幸いです、ホームページもあるよ。 http://reverend.sessya.net/
2026/05/13 (Wed)08:04
×

[PR]上記の広告は3ヶ月以上新規記事投稿のないブログに表示されています。新しい記事を書く事で広告が消えます。

2016/01/05 (Tue)22:16




 帝国軍によるストームクロークの処刑が行われていたとき、突如現れたドラゴンによってヘルゲンは灰燼に帰した。混乱のさなか、黒騎士と帝国軍兵士ハドバルは道中に立ち塞がるストームクロークの兵士や巨大蜘蛛、野生の熊といった障害を排除し、砦の地下から外界へと繋がる洞窟を抜けてヘルゲンの脱出に成功した。
 安堵する間もなく、二人の上空を漆黒のドラゴンが飛び去っていく…


「…どうやら行っちまったようだな。俺たちの存在には気づかなかったようだ」
 岩陰から様子を窺っていたハドバルは胸を撫で下ろし、事態の収束をみて納刀する黒騎士に向かって謝辞を述べた。
「助かったよ。俺一人では、あの場を脱することはできなかっただろう」
「ノルド人の礼なぞいらん。それより、これからどうするつもりだ」
「ソリチュードに戻ってトゥリウス将軍にこのことを報告せねばなるまい。しかし距離が遠いうえ、このあたりはストームクロークの縄張りでもある。ヘルゲンの異変を聞きつけて部隊が派遣される可能性もある、いまの状態で旅を続けるのは危険だ。ほとぼりが冷めるまで、しばらく身を隠す必要がある」
「心当たりでもあるのか?」
「そう遠くない場所に、リバーウッドという村がある。俺の生まれ故郷だ。叔父が鍛冶師でな、そこで匿ってもらおう」
 それまでは束の間の休息も許されない…二人は呼吸を整え、背中に追っ手がついていないことを確認すると、街道を外れて山沿いに移動をはじめる。




 注意を怠らなかったせいか、これといった問題もないまま二人はリバーウッドに辿り着いた。
 型で抜いたような牧歌的農村、戦乱などとは無縁の平和な場所…こんなところを争いに巻き込んではならない、と思っただろう。ここがノルドの土地でさえなければ。
 侵略者が他人から奪った土地でのうのうと、故郷だと?
 黒騎士はハドバルの「故郷」という言葉の意味を考えた。自分が生まれた土地。自身のルーツ。心に平穏をもたらず場所。故郷、故郷…か。
 流された血、屍の上に築かれた目前のボロ小屋が、ハドバルにとっての故郷であるという。自身の、ノルドの土地であるという。
 侵略者はいつもそうだ。自らが破壊し奪ったものを省みず、まるで何もかも最初からすべてが自分たちの所有物であったかのように振る舞う。それが、黒騎士には我慢ならなかった。
 この平和な光景が、我慢ならなかった。
 もっともそれを態度に出すことはなく、鍛冶師であるという叔父の家へ向かうハドバルの後を、黒騎士は黙ってついていく。




 鍛冶師は、名をアルヴォアといった。
「ハドバル!おまえ、どうしてここに…それに、隣にいるやつは何者だ?」
「頼む叔父さん、声を抑えてくれ…中で話そう。込み入った事情があるんだ」
 リバーウッド出身のストームクローク兵士も多いという、これまで表立って争いが起きたことはないというが、ウルフリックが捕えられ、内戦勃発が真実味を帯びた現在の状況では、何が発端で争いに発展するかわからない。
 ただならぬ事態であることは納得したらしいアルヴォアが、黒騎士の姿を一瞥して言う。
「珍しい装備だな。黒檀か?これだけのもの、俺にも作れるかどうか。それに、その光ってるのは…」
「流星硝子だ。この鎧と剣は我が一族に代々受け継がれた由緒正しきもの、我が氏族の技術の結晶だ。ノルドの鍛冶師風情が真似できるものではない」
 黒騎士の無遠慮な言葉に、アルヴォアが顔をしかめる。
 おそらく鍛冶師としての誇りがあるのだろう、文句を言いかけたアルヴォアを、ハドバルが慌てて止めに入る。
「待ってくれ、彼女は俺の命の恩人なんだ。彼女がいなければ、きっと俺は生きてここに立ってはいなかっただろう。本当に…色々と、複雑な事情があるんだよ。まず、話を聞いてほしい」
「うむ…」
 ハドバルの言葉に一応は納得したのか、アルヴォアは厳しい表情で黒騎士を睨みつけたあと、家の扉を開く。
 アルヴォアの家へ入るまえ、ハドバルが小声で黒騎士に耳打ちした。
「交渉は俺に任せてくれ。あんたがノルドを嫌いなのはわかってるが、頼むから口を閉じていてくれよ。これ以上事態をこじらせたくない」

 火の入った暖炉の前で、ハドバルはアルヴォアにヘルゲンで起きた一部始終を説明する。
 帝国軍がストームクロークの部隊と、指導者のウルフリックを捕えたこと。
 ヘルゲンで彼らを処刑したこと、そしてドラゴンの出現によって、処刑は最後まで完遂されなかったこと。逃げ延びた者のなかに、ウルフリックも含まれていること。
 ドラゴンの出現は脅威だが、それをストームクロークの活動と結びつけて考えるべきかどうか判断できないこと。
「なるほど、厄介なことになっているな。このあたりはストームクロークのシンパも少なくない、少し…ほとぼりが冷めるのを待ったほうがいいだろう。この家にあるものは自由に使っていい、ハドバル。装備も新調してやろう」
 叔父だからか、それとも帝国軍に装備を卸しているからか、アルヴォアは援助を請うハドバルに嫌な顔一つすることなく協力を申し出た。
 だが、件の黒騎士に対しては…ハドバルから「命の恩人」と聞かされていても、その正体に疑念を拭えないようだ。
「ハドバル、彼女は…」
「こいつは信用できるのか?」
 アルヴォアが言い終えるまえに、黒騎士が言葉をかぶせる。
 困惑の表情を浮かべながら、ハドバルは手のかかる生徒をあやす教師のような口調で言った。
「勘違いしてほしくはないんだが、多くのスカイリムの民が帝国や、ストームクロークのどちらかに加担して互いを憎しみ合っているわけじゃない。ただ、早く争いが終わるよう願っているだけだ。平和を願っているだけなんだよ」
「フン、奴隷根性の染みついたヒューマンらしい考えだ。反吐が出る」
 そうつぶやき、黒騎士はアルヴォアをねめつける。
 悪態をつく黒騎士に、アルヴォアも「どうやらこいつは面倒な性格らしい」と察したのか、すぐにつっかかることはなかったが、腕を組んで大きく息を吐くと、はっきりと大きな声で言った。
「…家の中では兜くらい脱いだらどうだ?」
 これに驚いたのは黒騎士ではなく、ハドバルだった。
 黒騎士の正体を…表向きのみ、ではあったが…知っている彼は、兜に手をかける黒騎士をいったん制止し、ことさら声のトーンを落としてアルヴォアに語りかけた。
「アルヴォア叔父さん、聞いてくれ。最後まで、いいかい。大きな声を出さないでくれよ…彼女の顔を見ても、決して驚いたり、追い出したりしないでやってくれ。彼女は…アルトマーなんだ」
「なに、アルトマー?まさか…サルモールか!?」
「静かに、頼むから…!彼女はアルドメリ自治領から、スカイリムに展開する帝国軍を支援するため派遣された交換将校なんだ。大使館とは独立して行動している。あくまで軍事行動の支援が目的で、タロス信仰者を見境なく連行するような絶滅主義者とは違う」
 ここで、黒騎士が会話に割って入る。
「別に違わんぞ。仕事が忙しくてノルド絶滅に割ける時間がないだけだ」
「あんたも煽らないでくれ!」
 とんでもない発言をする黒騎士に、ハドバルがひときわ大きな声で叫んだ。

 けっきょく…
 黒騎士はノルドを心底憎んではいるが、危害を加えるつもりはない…いまのところは、だが…ということ、あくまで目的は帝国軍の支援で、仕事に私情を挟む気はないということ、民間人に不利益になるようなことはしない、ということをアルヴォアに理解してもらい、ハドバルとともに匿ってもらえるよう約束を取りつける。
 しばらく言い争いが続いたあと、黒騎士は改めて兜を脱いだ。


 黒騎士の素顔を見たアルヴォアは、口を開いたまま呆然と彼女を見つめる。
 あるいはその造型が、一般的なエルフ族とはかけ離れたものであったからかもしれない。


「しばらく世話になるぞ、鍛冶師。いずれ貴様らも滅ぼしてやるが、それまでは首の皮を繋いでおいてやろう」
 ふっくらとした丸みのある頬、少女のようなあどけない顔つき、吸血鬼を彷彿とさせる真紅の瞳。


 彼女のことをある程度知っていた…逆に言えば、彼女がアルドメリから派遣されたアルトマーの将校であることしか知らなかったハドバルも、初めて見るその素顔に呆気に取られていた。
 さっきまでの重苦しい空気とはまた異なる沈黙に、黒騎士は怪訝な表情を浮かべる。
「…どうした?」

 彼女の存在は…ここスカイリムでは、あまりに異質なものだった。








トレーズ・ミドウィッチ
種族:アルトマー 年齢:不詳

 アルドメリ自治領より、スカイリムの内戦問題を解決するためソリチュードに派遣された交換将校。現地に駐在しているサルモール大使館とは独立して行動しており、ストームクローク壊滅を目的とした帝国軍の活動に携わっている。
 テュリウス将軍率いる帝国軍とともに国境付近でストームクロークを襲撃し、ウルフリック捕縛に一役買った功労者でもある。ヘルゲンでウルフリックの死を見届けアルドメリへ報告に戻る予定だったが、「世界を喰らいし龍」アルドゥインの出現によって予定が大きく狂うことになった。
 なお人前ではあまり素顔を晒さないが、そのことに大きな理由はないらしい。

 トレーズはかつてシロディールを支配していたアイレイドの血を引いており、第一紀の独立戦争時アレッシアに加担したネナラタによって滅ぼされた氏族リンダイの末裔である。
 その出自ゆえアイレイドを滅亡に追いやったアレッシアに起源を持つ帝国と、戦乱の口火を切り反乱軍を積極的に支援したスカイリムのノルドに対する憎悪はすさまじく、弱体化した帝国軍とアルドメリ軍が衝突した先の大戦では積極的に前線で戦い軍功を挙げた。
 現在はタロス信仰排除を最優先目標として掲げる軍内部の過激な一派に身を置いており、ストームクロークの対処に手間取る帝国に業を煮やした幹部の命令でスカイリムに派遣された。
 このことから、トレーズに課せられた任務は帝国軍を疲弊させるためスカイリムでの内戦を長引かせようと画策する大多数のサルモールの思惑に反する行動であり、彼らも一枚岩ではないことが察せられる。

 トレーズが身に纏う鎧と剣はリンダイの技術を総結集させたもので、もとは美しい白銀だったが長い歳月を経て傷や汚れが目立つようになり、現在は艶のある黒色塗装が施されている。
 赤く発光する結晶体はウェルキンド石の原料となる流星硝子を加工したもので、膨大な魔力を内包するそれらは装着者の身体能力を向上させ、魔法による攻撃を幾らか吸収するほか、他者の生命力を奪う力すら持つ。
 しかし装着者はリンダイの血を継ぎし者に限定され、資格なき者が身につけると全生命力を鎧に吸い取られ一瞬にして朽ちた屍となってしまう。
 なおシロディールに現存するアイレイドの遺跡に残された装備品はいずれも儀礼用で、戦闘用に加工されたものはほとんどが破棄ないし破壊されている。

 トレーズの最終的な目標はヒューマン(標準的な人型種族の総称)の殲滅、アルドメリの復権とエルフによるタムリエルの再支配であり、そのうえでリンダイを復興することである。
 いまのところ彼女が同胞と認めているのは血の近しいアルトマーのみで、ボズマーやダンマーにはそれほど友好的な感情を抱いておらず、また耳の丸い人間族は例外なく嫌っている。カジートは先の大戦で協力関係にあったことから「かわいいネコちゃん」と半ば愛玩動物に抱くのと似た感情を持っているが、アルゴニアンのことは「思考が読めない異質な生命体」と認識しているらしい。








 どうも、グレアムです。今回で設定を出したところで、前にも書いたように次回以降はゆるいプレイ日記になる予定です。基本的な設定さえ抑えておけばモチベーションが上がるというね。
 毎度のことですが本ブログにて書かれた諸設定は私見や独自設定がかなり盛られたもので、原作を理解するためのソースに用いるには不適当です。
 それと作中にて述べられる見解はあくまで「アイレイドの血を引くアルドメリ軍人であるトレーズの主観」として描かれているので、差別的表現や誇張に関しては俺自身の意見ではなく、創作表現の一部であることをご理解いただけると助かります。

 とまあ堅苦しいことを言ったところで、ゲームプレイに際して改造した部分なんぞを今回もチラリと書いていきますよチラ裏的に。チラッとだぞ。
 トレーズの種族はYgNordを改造したものですが、基本的にModで追加する独自種族は会話のヴァリエーションが汎用的なものに限られてしまいます(種族別の個性的な対応がなくなる)。
 そこでRaceCompatibility - Dialog ChangesというModを導入すると種族別の応対が発生するようになるんですが、YgNordはノルドベースであるがゆえ、NPCからノルドとして扱われてしまいます。トレーズはノルド嫌いの(=ノルドからも嫌われている)アルトマーという設定なので、これでは困るわけですね。
 そこでTES5Editを使って設定をササッと変えちゃいましょう。
 変更を加えるのはRaceCompatibility - Dialog Changesのesp…ではなく、種族Modのほうのespです。俺はECE(Enhanced Character Edit)に標準で付属してるYgNordを使っているので、この場合はECEのespを編集することになりますね。

 今回は作業の前に言っておきますが、データの改造はくれぐれも自己責任で、バックアップは怠らないようにしましょう。といってもTES5Editはデータ改変時にバックアップとってくれるので、あまり神経質になる必要はないと思いますが。

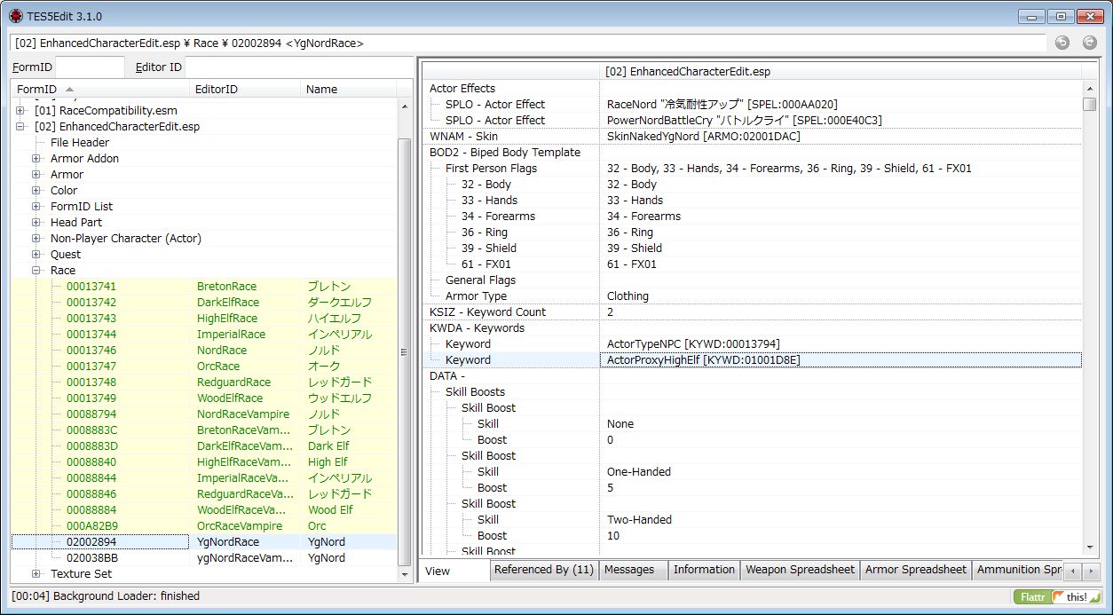
 まずは種族データが一通り入っているRaceツリーを開きましょう。ECEの場合そこには変更が加えられているバニラ種族のほかに、YgNordのデータが入っていると思われます。


 画像が無駄にデカイのは勘弁してけろ。ちなみに日本語表記が文字化けしてないのはUTF-8をサポートしている中国語版の実行ファイルを使っているため。調べれば簡単に出てくるけど、動作は保障されてないらしいのでこれも自己責任の世界ダナ。
 さてRaceデータの中に「KWDA - Keyword」という項目があり、これがNPCにどの種族と認識されるかの設定となっています(ひょっとしたら他にも役目があるかもしれんけど、正直、突っ込んで調べたわけじゃないのでよくワカラン)。
 YgNordはこのカテゴリの二行目が「ActorProxyNord」に設定されているため、ここを「ActorProxyHighElf」に変更します。これでNPCとの会話でアルトマー固有の台詞が聞けるようになります。
 ちなみに吸血化したときのYgNordRaceVampireというデータも入ってますが、こっちは吸血鬼化したときのダイアログが適用される設定になっているので、触らなくていいです。というか、吸血鬼になったときって違う種族に変わる処理になってたんだなぁ…
 あといま画像見て気づいたんですが、冷気耐性アップだのバトルクライだのといった種族固有の能力も「Actor Effects」の項目から変更できるので、気になった人はここも変えておきましょう。
 上に書かれたことを応用すれば、独自種族のダイアログを好みのものに設定することができるはずです。ただし上の場合、言うまでもないですがYgNordで作られたキャラはすべてアルトマーとして認識されます。

 ちなみに上に書かれたことがわからない、うまくいかない、反映されないという場合はおそらくTES5Editの基本的な使い方やデータの内部構造を理解できていないと思われるので(ましてロードオーダーのせいで変更箇所が反映されてないなんてのは論外です)、そういう人はこんなクソページを見てないでもっと丁寧に解説している初心者指南のページで勉強しましょう。











PR
Comment
Name
Title
Color
Mail
URL
Comment
Pass   Vodafone絵文字 i-mode絵文字 Ezweb絵文字
683  682  681  680  679  678  677  676  675  674  673 
カレンダー
04 2026/05 06
S M T W T F S
1 2
3 4 5 6 7 8 9
10 11 12 13 14 15 16
17 18 19 20 21 22 23
24 25 26 27 28 29 30
31
最新CM
[11/25 グレアム@店仕舞い]
[11/20 ドンさん(ひさしぶり)]
[05/09 グレアム@サバイバー]
[05/07 ななしさん]
[04/15 グレアム@スレイヤー]
プロフィール
HN:
グレアム・カーライル
性別:
非公開
バーコード
ブログ内検索
Admin / Write
忍者ブログ [PR]